相关文章
C++的多态 - 下
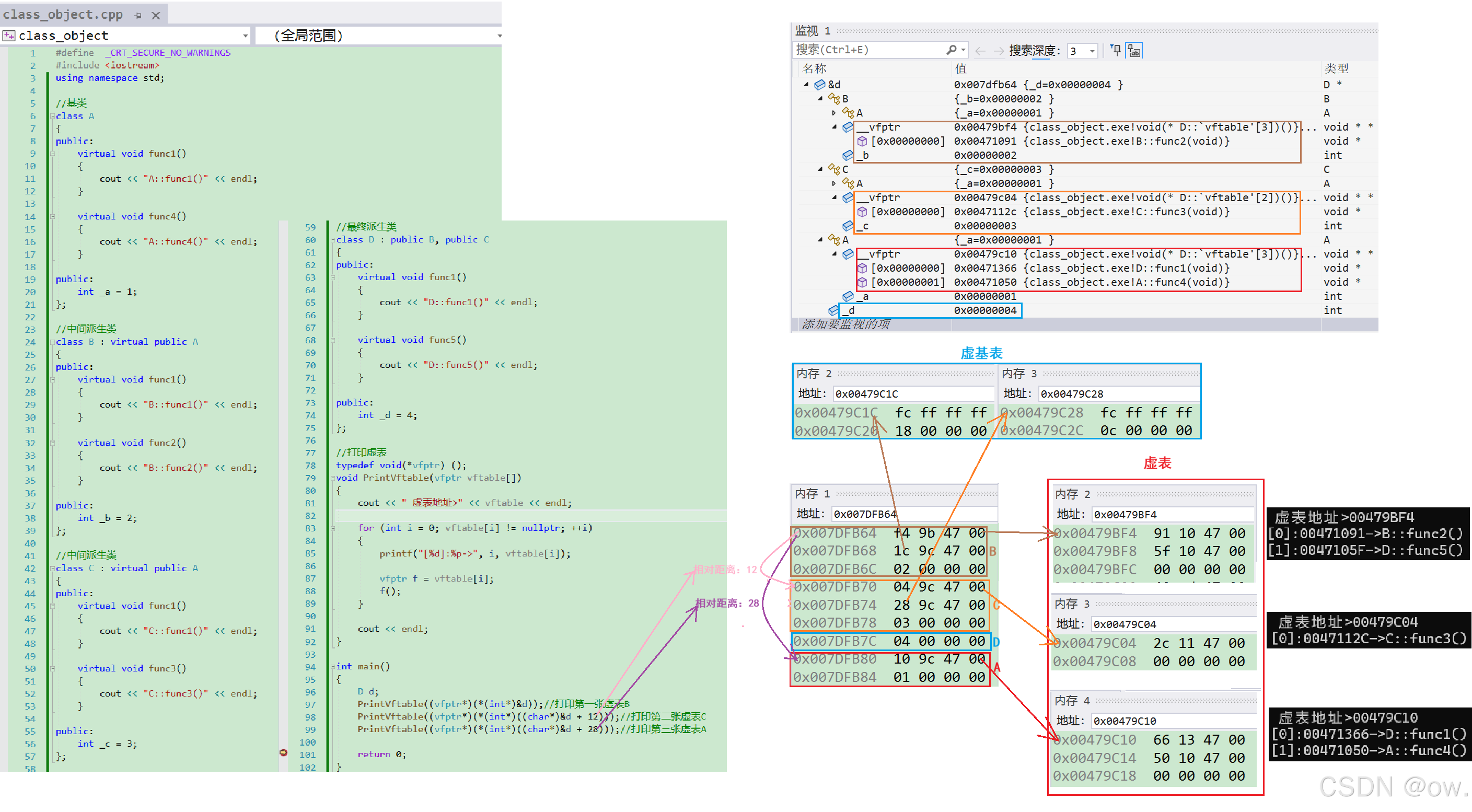
目录 多态的原理
虚函数表
1.计算包含虚函数类的大小
2.虚函数表介绍
多态底层原理
1.父类引用调用
2.父类指针调用
3.动态绑定与静态绑定
单继承和多继承关系的虚函数表
函数指针
1.函数指针变量
(1)函数指针变量创建
(2)函数指针变量的使用
(3)两段有趣的代码
…
编程日记
2025/12/24 4:36:12
OpenCV--图像平滑处理
在数字图像处理领域,图像平滑处理是一项极为重要的技术,广泛应用于计算机视觉、医学影像分析、安防监控等多个领域。在 OpenCV 这一强大的计算机视觉库的助力下,我们能便捷地实现多种图像平滑算法。本文将深入探讨图像平滑的原理,…
编程日记
2025/12/24 8:01:46
8.1 公共控件12
版权声明:本文为博主原创文章,转载请在显著位置标明本文出处以及作者网名,未经作者允许不得用于商业目的 8.1.21 ToolTip(工具提示)组件
ToolTip组件,当用户把光标放在窗体或者某个控件上时显示的提示信息…
编程日记
2025/12/24 6:22:02
python日期和时间、文件和目录操作
日期和时间
对于日期和时间的操作,狐妖使用这两个内置模块 datetime 和 time
获取当前时间对应的数字
time.time()
指定格式字符串显示时间
from datetime import datetime
str(datetime.now()).split(.)[0]
datetime.now().strftime(%Y-%m-%d ** %H:%M:%S)…
编程日记
2025/12/24 2:11:11
2024第十五届蓝桥杯大赛软件赛省赛C/C++ 大学 B 组
记录刷题的过程、感悟、题解。 希望能帮到,那些与我一同前行的,来自远方的朋友😉 大纲: 1、握手问题-(解析)-简单组合问题(别人叫她 鸽巢定理)😇,感觉叫高级了…
编程日记
2025/12/24 4:34:38
软件信息安全性测试如何进行?有哪些注意事项?
随着信息技术的高速发展,软件已经成为我们生活和工作中不可或缺的一部分。然而,随着软件产品的广泛普及,软件信息安全性问题也日益凸显,因此软件信息安全性测试必不可少。那么软件信息安全性测试应如何进行呢?在进行过程中又有哪…
编程日记
2025/12/15 17:24:34
液态神经网络技术指南
一、引言
1.从传统神经网络到液态神经网络
神经网络作为深度学习的核心工具,在图像识别、自然语言处理、推荐系统等领域取得了巨大成功。尤其是卷积神经网络(CNN)、循环神经网络(RNN)、长短期记忆网络(LS…
编程日记
2025/12/24 6:21:22
XC7K160T-2FFG676I Kintex‑7系列 Xilinx 赛灵思 FPGA 详细技术规格
XC7K160T-1FFG676I XC7K160T-1FFG676C XC7K160T-2FFG676C
1. 基本概述
XC7K160T-2FFG676I 属于 Xilinx Kintex‑7 系列 FPGA,该系列芯片采用 28nm (HKMG)工艺制造,旨在提供高性能与低功耗的平衡。该芯片主要面向对高速数据处理、…
编程日记
2025/12/19 22:44:37

